なるせ(@chloride__)さんの人気ツイート(新しい順)

1
@carefree2003 TLに出てくる他人のいいねは、ミュートワードの設定で消せますよ。※画像参照 RTのRTの通知は、通知の右上の下矢印マーク押したら、「表示回数を減らす」と出てくるのでそれ押したら表示されなくなります。 TLの順序は、他の方がすでに言っている通りです。
2
ついにGitHubでデフォルトブランチが「master」から「main」に変更されました
3
ちょまどさんの発表めちゃんこ分かりやすかった! 「IaaS」「PaaS」「SaaS」ってそれぞれこういう風に分けられてるんですね! #技育祭
4
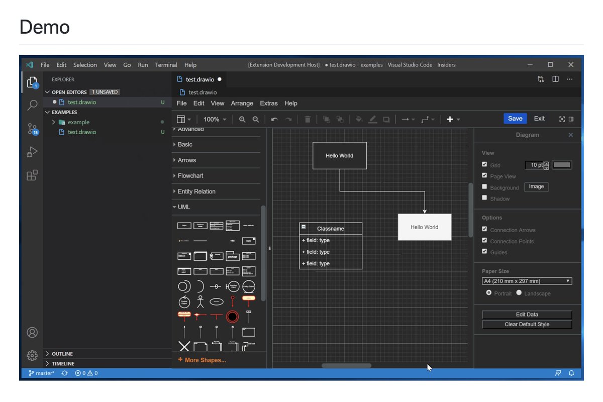
VS Codeでdraw.io使えるようになったらしい!! すごい!!!!! github.com/hediet/vscode-…